icon-bg
icon-bg
icon-bg

Total Network Inventory

v. 6.6.0 / 29 de setembro de 2025 / Para Windows / Grátis por 30 dias
Grátis durante 30 dias

Descrição geral

Software para gerir inventário de redes

Apresentamos a versão mais recente do Total Network Inventory 6, um sistema de inventário de PC para auditorias e gestão de inventário.

Análise de redes

Analise computadores e servidores com facilidade em sistemas baseados em Windows, macOS, Linux, FreeBSD e ESX/ESXi. Só precisa da palavra-passe de administrador. Pode apontar a nós individuais, intervalos de rede específicos ou toda a estrutura do Active Directory.

Gestão de inventário

Na base de dados centralizada do TNI, cada computador ocupa apenas algumas dezenas de kilobytes. Organize recursos em grupos, anote-os e adicione informações detalhadas. Com o Total Network Inventory, a sua rede é apresentada com todos os detalhes, graças ao seu robusto sistema de inventário de hardware.

Relatórios

Crie relatórios versáteis em vários tipos de dados com o nosso excecional software de inventário. Utilize a ferramenta para criar relatórios detalhados em tabelas com diversos campos de dados. Estes relatórios podem ser duplicados, exportados ou impressos, e a função de pesquisa instantânea apresenta resultados imediatos à medida que escreve.

Registo de alterações

Monitorize e rastreie todas as alterações em hardware e software. Receba alertas quando um software for instalado, atualizado ou removido, ou quando um hardware for ligado ou removido. Observe tendências no espaço em disco e outras métricas significativas.

Agendador de tarefas

Configure tarefas automáticas para recolha e exportação de dados. Agende tarefas únicas ou recorrentes para análise, relatórios e entrada/saída de dados. Seja diariamente, todas as sextas-feiras, ou na primeira segunda-feira de cada mês, pode sempre ajustar a agenda para atender às suas necessidades e manter o seu inventário atualizado.

Funcionalidades adicionais

Crie um mapa detalhado da rede, compile uma base de dados de utilizadores da rede e mantenha várias palavras-passe para diferentes recursos e protocolos. Estas funcionalidades, juntamente com muitas outras da nossa aplicação de inventário, irão agilizar significativamente o processo de auditoria da sua rede.

Análise

Analisar tudo

Computadores baseados no Microsoft Windows.

Computadores baseados no Apple macOS.

Dispositivos baseados no sistema operativo Linux.

Dispositivos Unix baseados em FreeBSD.

Hipervisores de sistema virtual VMware ESXi.

Quaisquer dispositivos de rede que suportem o protocolo SNMP.

O que é necessário?

É necessária apenas a palavra-passe do administrador. Não precisa de instalar agentes em computadores remotos ou realizar quaisquer outras ações preliminares para uma análise da rede. Simplesmente instale o Total Network Inventory 6 num computador e rapidamente reúna dados de toda a sua rede.

Análise inteligente

Defina os seus requisitos de análise e deixe o programa descobrir a sua rede. O programa identifica todos os nós dentro de um intervalo de IP, deteta computadores do grupo de trabalho e delineia a estrutura do domínio. Escolha os nós, forneça os dados de início de sessão e palavra-passe para recursos individuais ou grupos, e depois inicie a análise.

Em poucos instantes, a análise ficará concluída e as informações recolhidas serão armazenadas na base de dados do TNI. O seu inventário de PCs e Macs está pronto para utilizar imediatamente!

Sincronização com Active Directory

Para redes de domínio, o TNI pode alinhar os seus dados com o Active Directory, permitindo um reflexo imediato da estrutura do AD dentro do software e fornecendo uma lista abrangente de todos os utilizadores e computadores no domínio. Assim como a análise, a sincronização do Active Directory pode ser agendada para atualizações automáticas.

Análise agendada

Organize uma lista de recursos para análises futuras ou recorrentes e instrua o TNI sobre o momento preferido para as executar. Utilize o agendador para configurar gatilhos sofisticados baseados no tempo.

Pode ser estabelecido um número ilimitado de tarefas agendadas com variados gatilhos para garantir que os seus dados permaneçam atualizados sem intervenção manual.

Inventário

Inventário de software Windows

Solução de armazenamento centralizado

O sistema de armazenamento do TNI foi projetado a pensar na simplicidade e eficiência. Este sistema de gestão de inventário de PC usa uma pasta padrão no seu disco rígido para representar cada computador ligado à rede como um ficheiro separado. Essa organização permite um fácil gestão: os ficheiros podem ser transferidos sem esforço para vários locais de armazenamento ou copiados com segurança conforme necessário. 

Para aprimorar os esforços colaborativos, simplesmente partilhe a pasta de armazenamento com os membros da equipa, permitindo que vários utilizadores acedam e trabalhem com os dados de diferentes computadores.

Gestão de inventário de servidores

Inventário abrangente de hardware

O TNI torna a contabilidade de hardware abrangente, mas direta. Pode facilmente anexar notas detalhadas, etiquetas de inventário e descrições em texto adicionais, bem como registar informações de preço e data de compra para cada computador.

Esta abordagem centralizada garante que todos os dados pertinentes sejam armazenados num local de fácil acesso, tornando a gestão de inventário de hardware flexível e robusta.

Visualizar a rede

Visualize a sua rede com um diagrama em árvore que mostra uma série de dados: nome da rede, endereço IP, número de inventário, ícone e nome do sistema operativo, estado online e mais. O nosso sistema de monitorização de inventário identifica e sinaliza automaticamente sistemas virtuais. Todas estas informações são pesquisáveis – apenas um fragmento de conhecimento sobre um computador permite localizá-lo rapidamente entre centenas.

Relatórios

Manter os dados organizados

A nossa aplicação de inventário de rede permite-lhe explorar cada computador analisado como se estivesse fisicamente à sua frente.

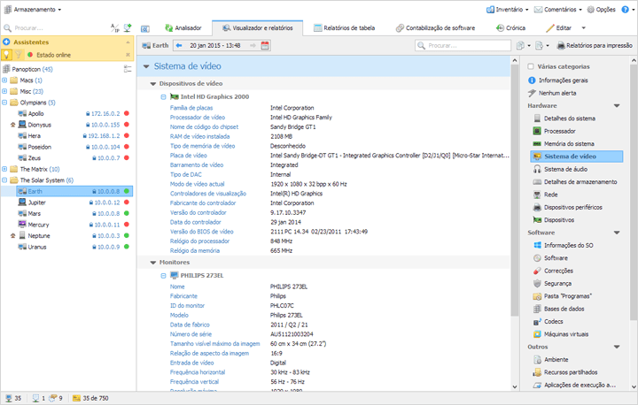
Aceda a detalhes abrangentes sobre hardware, sistemas operativos, software instalado, programas antivírus, contas de utilizador e muito mais, tudo cuidadosamente categorizado na secção de relatórios.

Incorpore uma quantidade ilimitada de computadores e categorias num único relatório para uma análise completa.

Relatórios em tabela

O compilador de relatórios foi desenhado para exibir dados de inventário de recursos num formato de tabela fácil de entender e detalhado. Tem o controlo total sobre os dados que aparecem nos seus relatórios, adaptando-os para atender às suas necessidades específicas.

Imprimir, exportar e criar relatórios de forma automatizada

Os relatórios podem ser produzidos em formato resumido ou detalhado, depois copiados para um processador de planilhas, ou exportados para vários formatos, incluindo XLSX, PDF, RTF, CSV, HTML e outros.

Para a criação regular de relatórios, o agendador de tarefas automatiza este processo. Configure-o uma vez e ele criará relatórios rotineiramente, exportará no formato que selecionar e, em seguida, irá distribui-los por email ou guardá-los num servidor FTP, garantindo que tem sempre os dados mais recentes ao seu alcance.

Códigos de barras

Códigos de barras personalizados para gestão eficiente de inventário

Utilize o poder da digitalização e impressão de códigos de barras personalizados com a nossa funcionalidade de gestão de inventário por código de barras. Esta prática acelera significativamente a busca por recursos e minimiza os erros comumente associados à identificação manual de dispositivos.

O Total Network Inventory 6 é compatível com uma ampla variedade de códigos de barras lineares e bidimensionais, incluindo QRPDF417 e Code 93. Esses tipos diversos são adequados para várias necessidades e podem armazenar quantidades variadas de informações.

Integre um leitor de software ou hardware externo com Total Network Inventory com o qual possa atribuir uma tecla de atalho para iniciar rapidamente uma pesquisa de recursos via código de barras.

Códigos de barras de inventário

Geração de códigos de barras

Registe e armazene códigos de barras de fabricantes, como os utilizados para modelos de hardware e números de série, e anexe um número ilimitado desses identificadores a qualquer recurso.

Além disso, o Total Network Inventory facilita a geração de códigos de barras a partir de modelos predefinidos. Esta funcionalidade capacita o sistema a produzir automaticamente um código de barras incorporando identificadores únicos ou informações importantes do recurso, como números de inventário, tipos de dispositivos, nomes de redes ou localizações. Esta automação simplifica o processo de gestão de recursos, tornando-o mais eficiente e resistente a erros.

Gestão de inventário de PCs

Monitorização

Lista de verificação de inventário de rede

Supervisão completa das métricas de saúde do hardware

O Total Network Inventory 6 introduz capacidades de monitorização especializadas para sistemas Windows. Cada análise de auditoria de rede verifica sensores de hardware vitais para fornecer informações atualizadas.

Agora, pode ter acesso instantâneo a dados sobre a temperatura , velocidade do ventilador  e condições da fonte de alimentação .

Controlo flexível

Existem Alertas e Assistentes para manter a operação contínua de servidores e estações de trabalho.

Estatísticas de sensores de hardware

Estatísticas de monitorização

Com o TNI 6, pode recolher estatísticas contínuas dos componentes de hardware sem sobrecarregar o sistema que está a ser analisado.

Com a versão Professional pode explorar estas estatísticas para qualquer período escolhido através do modo "Sensores", que oferece opções de filtragem versáteis e uma exibição intuitiva para identificar problemas.

Ficha de inventário de rede

Tudo sob supervisão

Seja um processador ou motherboard em sobreaquecimento, espaço do HDD a esgotar-se, ou ventoinhas com mau funcionamento, o TNI garante que nada escape à sua atenção.

A funcionalidade Alertas e Assistentes do sistema é concebida para detetar e destacar problemas rapidamente, permitindo intervenções oportunas para evitar que problemas menores se transformem em problemas dispendiosos.

Alterar registo

Gestão de dados estruturados

Sempre que realiza uma nova análise num computador, o Total Network Inventory cria um novo instantâneo. Depois, o Registo de Alterações compara estes instantâneos, fornecendo uma lista detalhada de eventos. São registadas meticulosamente adiçõesremoções ou modificações no sistema.

Acompanhe  alterações como instalações de software, atualizações ou remoções, a aplicação de correções, alterações em serviçosajustes de hardware e muito mais.

O registo é foi projetado com opções imediatas de pesquisa e filtragem para uma fácil navegação e também está disponível num formato adequado para impressão. Isto garante que tem um registo claro e acessível de todas as alterações em toda a sua rede.

Serviços de inventário de rede

Mapa de rede

Gestão de inventário de rede

Visualizar a sua rede

Visualize a estrutura da sua rede de forma prática com o novo editor de mapa da rede do Total Network Inventory 6 Professional.

Crie um mapa abrangente ou divida a sua rede em vários segmentos e níveis para representar diferentes locais da empresa, pisos de escritórios ou outras unidades organizacionais.

Personalização de formas e fundo

Importe qualquer imagem para o seu mapa ou gere formas predefinidas, depois gire e ajuste-as conforme desejado. Personalize as formas com contornos, cores de preenchimento e níveis de transparência à sua escolha.

Organização intuitiva de ativos

Arraste e solte facilmente recursos e grupos do armazenamento no seu mapa. Organize-os conforme necessário e ilustre a estrutura da rede com links de tipos variados para fornecer uma representação visual clara.

Possibilidades expansivas

Interaja e gira os seus recursos diretamente no mapa para maior conveniência. Utilize funções como ping, reanalisar, ou aceda a outras ações através do menu de contexto. Sem limitações no tamanho do mapa, a sua criatividade é o único limite. Liberte sua imaginação e crie um mapa de rede que seja funcional e informativo.

Casos de utilização para o Total Network Inventory 6

No ambiente de TI dinâmico de hoje, gerir e manter um inventário preciso de recursos de hardware e software é crucial. O Total Network Inventory 6 oferece um conjunto robusto de funcionalidades que atendem a uma variedade de casos de utilização, tornando-o uma ferramenta indispensável para profissionais de TI em diferentes setores. Veja como várias indústrias podem aproveitar o TNI 6 para otimizar as suas operações e aumentar a produtividade.

1. Setor educativo: escolas e universidades.

Em instituições educativas, os administradores de TI são responsáveis por gerir uma vasta gama de computadores e dispositivos em salas de aula, laboratórios e escritórios. O TNI 6 simplifica essa tarefa fornecendo uma abrangente análise de rede e gestão de inventário. Os administradores podem facilmente rastrear que software ou livro didático está instalado em quais máquinas, monitorizar a conformidade de licenças de software e planear upgrades ou substituições. O agendador de tarefas garante que o inventário esteja sempre atualizado, e os relatórios detalhados ajudam a tomar decisões informadas sobre orçamentos de TI e melhorias na infraestrutura.

2. Indústria da saúde: hospitais e clínicas.

Os prestadores de serviços de saúde dependem de uma multitude de dispositivos e software para prestar cuidados aos pacientes. O TNI 6 ajuda a manter um inventário em tempo real de todos os recursos de hardware e software médico instalados. As funcionalidades de monitorização são particularmente vantajosas neste setor, pois garantem que sistemas críticos estejam a funcionar sem problemas e alertam a equipa de TI sobre possíveis falhas de hardware antes que afetem o atendimento do paciente. A capacidade do software de gerir e rastrear códigos de barras dos fabricantes simplifica o processo de rastreamento de equipamentos e dispositivos médicos dispendiosos.

3. Indústria e engenharia.

Em empresas industriais e de engenharia, manter os sistemas de produção operacionais é uma prioridade. As funcionalidades de registo de alterações e monitorização do TNI 6 permitem que os departamentos de TI abordem preventivamente problemas com sistemas críticos para a linha de produção. A funcionalidade de mapa da rede ajuda a visualizar a disposição dos dispositivos na área de produção, facilitando a identificação e resolução rápida de problemas. A análise agendada garante que quaisquer mudanças na rede sejam refletidas prontamente, e os relatórios detalhados auxiliam na manutenção de um equilíbrio ideal de licenças de software e recursos de hardware.

4. Comércio de retalho.

Para empresas retalhistas, os sistemas de ponto de venda (POS), gestão de inventário e tratamento de dados de clientes são componentes vitais. O TNI 6 ajuda a garantir que todo o software de retalho esteja atualizado e em conformidade com os padrões do setor. A sua funcionalidade de leitura de código de barras é particularmente útil para rastrear terminais POS individuais e outros dispositivos em várias lojas. A monitorização da rede garante que todos os sistemas estejam a funcionar eficientemente, especialmente durante períodos de alta afluência, e alerta a equipa sobre quaisquer problemas de hardware que possam interromper as vendas.

5. Governo e setor público.

As agências governamentais frequentemente gerem dados sensíveis e requerem conformidade rigorosa com várias regulamentações. O TNI 6 auxilia na gestão de recursos e garante a conformidade de software em todos os departamentos. As robustas funcionalidades de segurança do software garantem que os dados de inventário estejam protegidos e que o acesso seja controlado. As análises e relatórios regulares ajudam a manter um registo claro para auditorias e verificações de conformidade. Além disso, a capacidade de personalizar relatórios é particularmente útil para cumprir requisitos regulamentares específicos.

6. Prestadores de serviços de TI.

Para as empresas que prestam serviços de TI, o TNI 6 é uma ferramenta inestimável para gerir redes de clientes. Os prestadores de serviços podem usá-lo para realizar auditorias detalhadas, preparar relatórios detalhados para clientes e agendar análises regulares para garantir a qualidade contínua do serviço. A funcionalidade de registo de alterações ajuda a rastrear quaisquer alterações ou atualizações feitas nos sistemas dos clientes, proporcionando um registo transparente do serviço prestado.

7. Trabalho remoto e equipas distribuídas.

Com o aumento do trabalho remoto, os administradores de TI enfrentam o desafio de gerir dispositivos espalhados por vários locais. O TNI 6 facilita a análise remota de redes e a gestão de inventário, tornando mais fácil lidar com uma força de trabalho distribuída. As equipas de TI podem monitorizar a saúde dos sistemas remotos, gerir atualizações de software e garantir que todos os dispositivos remotos estejam em conformidade com as políticas da empresa.

O Total Network Inventory 6 não é apenas uma ferramenta de contabilidade de inventário e de equipamentos, mas uma solução universal adaptada às diversas necessidades de vários setores. Seja para gerir milhares de dispositivos numa instituição de ensino, para garantir a integridade operacional dos sistemas de saúde ou para prestar serviços de TI de alto nível aos clientes, o TNI 6 destaca-se como um componente essencial no kit de ferramentas de TI. Ao aproveitar as suas funcionalidades abrangentes, as organizações podem não só poupar tempo e reduzir custos, mas também melhorar a fiabilidade e a segurança da sua infraestrutura de TI.

Limitações da versão de avaliação Brochura CLUF Instruções de instalação